# 介绍

Web Developer Roadmap Introduction (https://raw.githubusercontent.com/ccloli/developer-roadmap-zh-CN/master/images/intro.png)

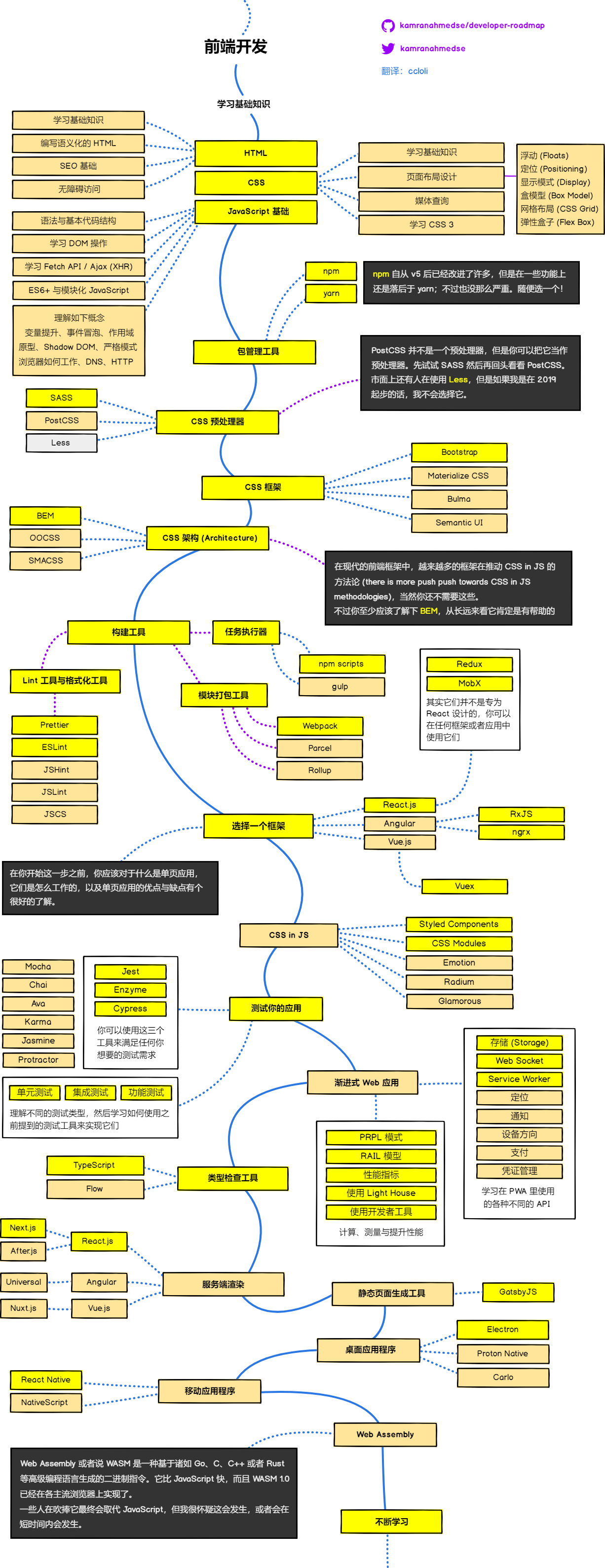
# 前端路线图

Front-end Roadmap (https://raw.githubusercontent.com/ccloli/developer-roadmap-zh-CN/master/images/frontend.png)

# 后端路线图

Back-end Roadmap (https://raw.githubusercontent.com/ccloli/developer-roadmap-zh-CN/master/images/backend.png)

# DevOps 路线图

DevOps Roadmap (https://raw.githubusercontent.com/ccloli/developer-roadmap-zh-CN/master/images/devops.png)

来源:z-jingjie/developer-roadmap-zh-CN (opens new window)

Updated at: 2019-06-20 21:27:33